在上一节中,我们对Unity的整体架构有了一个大致的了解,也明白了我们需要的是什么,在这一节中,我们将把解包的工作落实下来。

解包的可能性

在做任何逆向工程的时候,可能性的考究是必要的,对于理论上已经证明过不可能的工作,做再多分析都是无用的,当然大部分解包基本都是理论上可能的。我们所寻求的资源无非是图片、音频、视频等媒体资源,而不是代码资源(大部分情况下),两者的区别在哪呢?在于文件的“执行”上,媒体资源的执行即显示出来,代码的执行就如字面意思。对于静态编译的语言,特指C/C++,在执行上只需要文件所包含的机器指令即可,至于原来是什么样,丝毫不用关心,所以对于此类我们往往做的是反汇编而不是反编译,因为机器码和汇编指令是一一对应。但媒体资源不同,如图片,是有统一的标准的,在执行上本质都是依赖一个统一的库,如png的libpng,这些都不重要,重要的是这意味着一定要png的文件流才能执行,通常情况下,没有哪个企业会去自研一个图片格式,这是有一系列连锁反应的,自研一个图片格式还意味着要自研一个编辑器,等等,从产品周期上,这是十分低效的。正因这多方面的原因,就算是加密过的资源,为了“执行”它,在机器码的某处一定存在解密的代码,保存为某种文件流,在传入公共的资源解析器,这就是一切资源解包的基本思想。

AssetStudio

在正式开始解包实战前,我们先来看一个有用的工具,AssetStudio。实际上,对于使用原生Unity开发的游戏,只要找到加密资源位置,就可以直接用这个工具进行解包了,而且还是图形界面,操作十分方便。但是嘛,对于许多公司而言还是要留一些后手的,就算仍有被解包的可能,但至少不能让所有的人随意就得到资源,它们一般都有Unity源码,进行各种修改算是常规操作了。对于我们而言,进行过修改的才是我们的目标对象,但肯定不可能从零开始,站在巨人的肩膀上可以减少许多无用功,所以我们将以AssetStudio为基础进行更深入的解包。

编译运行

既然要以AssetStudio为基础,了解其大体构架是必需的。先尝试把程序顺利编译,以保证后续可以跟踪研读,笔者比较不幸一开始就遇到了问题

提示.net框架的SDK版本问题,笔者不常用windows自带的.net框架,所以SDK的版本一直都只有4.x,解决办法有几种,比如添加新版本的.net SDK,但笔者就直接降到自己所拥有的版本,正好作者也配了这个版本。从这我们还可以了解到这是.net项目,解决版本问题后,紧接着出现了下一个错误

这是windowSDK的版本问题,在右边,我们注意到这是一个C#与C/C++的混编项目,对于window而言两者的目标文件都是dll或exe,所以兼容编程是没啥问题的,实际上在jvm(java虚拟机)上也有类似的情形,原生的java、Kotlin和Scala都是编译为java字节码,也是可以混编的。windowSDK针对C/C++,将其改到我们的版本即可,当然保险的做法是保持与作者同样的版本。下一个错误

缺少相应的头文件“fbxsdk.h”,从名字上看就知道我们缺少fbx的sdk,fbx是3D模型的格式,此工具有3D模型的解包功能,模型的生成需要官方的解析库,自己写肯定不可能了,而且它本身还是闭源的,分析又进一步增加了难度。总之,我们缺少fbxsdk,看作者这里

作者使用的是fbxSDK2020,我们去下载相应版本,修改工程配置的相应路径即可

成功编译运行,解包也可以正常的进行,就是界面感觉有点糊,对比下载的版本

其实主要是两者的.net版本不同,虽然笔者的SDK只有4.x,但运行环境有5.x,下载的版本运行在5.x,自己编译的运行在4.x上,所以效果上有些不太一样,但核心功能都是有的,所以也不用过于在意。

程序总览

我们再来想一个简单的问题,这个软件做了什么?虽然界面东西这么多,但其核心功能就只有一个,加载待解包数据,然后导出需求格式文件。对于这种类型的开发,我们需要讲一个基本开发思想,即文件在程序运行过程中以怎样的形式存在,在很久以前的网络抓包中稍微提过这个思想。面向对象的本质是一种数据的组成结构,一种对象有什么样的成分,能做些什么均声明在类的内部。
文件解析也是同理的,不过在目前我们研究的问题里,我们还需要为文件专门准备一个类来讲文件转化为内存中的对象,然后再对此对象进行解析,将结果保存在对应的类对象中,也就是说文件解析的结果,最终都存在于软件的运行内存中。导出过程则是类对象的序列化过程,可以使用相应的库,如前面提到的fbxsdk,它可以将unity中解析出的模型数据,序列化为fbx文件。除了导入解析和导出,此项目还提供了预览功能,但与前两者对比就相形见绌了。此项目有如下成分

启动项是“AssetStudioGUI”,即此程序的主要界面,提供UI相关内容,“AssetStudio”是解析的主要部分,也是我们重点研究的对象,“AssetStudioFBXNative”和“AssetStudioFBXWrapper”提供fbx导出的功能,前者与sdk进行对接,后者完成C#部分的接口封装,“Texture2DDecoderNative”和“Texture2DDecoderWrapper”与前者类似用于纹理(即图片)的解析和导出,“AssetStudioUtility”提供丰富功能的工具类。
在项目“AssetStudioGUI”中,找到主界面文件“AssetStudioGUIForm.cs”,查看源代码,找到文件载入的源代码(先研究与Unity密切相关的此部分内容)

这里的OpenFileDialog,上下两个稍有区别,上一个直接使用.netFramework的UI接口,下一个虽然稍微封装了一下,但功能差不多,反正最后得到用户所选的路径,在Task中,AssetsManager实现文件的载入和解析工作,最后的“BuildAssetStuctures()”则是将结果反馈到界面上,所以解析的核心类是AssetsManager,在项目“AssetStudio”中,然后这就是我们分析的主角了。

文件解析

我们以文件加载为例,文件夹的话就是将里面文件遍历一般,没有本质的区别

此处仍然是一个架构式的流程,首先是预处理“MergeSplitAssets”和“ProcessingSplitFiles”,主要用于合并分割文件,比如下面这个例子

不论导入哪一个部分,最后的结果都是一样的,只能说过于智能了。有一个奇特的东西

拿前面的例子,在调试过程中,我们发现sharedassets0.assets的前些部分与sharedassets0.assets.split0的二进制文件基本相同,更进一步发现sharedassets0.assets包含了.split的所有部分内容,也就是这个游戏里放了两部分相同的资源,但这其实是有理由的,没有split部分负责索引,有split的部分负责具体的读取,这样在游戏运行过程中可以加快资源的读取。
预处理完后正式进入加载(Load)的过程,首先将原文件的索引和文件摘要(Hash)都保存到全局变量中去。LoadFile读取文件的内容并根据文件的类型保存在相应的文件对象中去

从这里可以看到作者准备了许多中类型,但实际应用中笔者基本只遇到过前两种,AssetsFile是最原始的序列化数据,我们不做任何处理的开发得到的就是它,在Android平台上它有一个后缀.unity3d,BundleFile是使用AssetBundle进行数据打包后的格式,通常都是分块存储,许多游戏的实战开发中遇到的基本是这种格式。Progress好像是一个计数器,目前作用不明,assetsFileList是SerializedFile(序列化文件)的列表,包含读取后的文件对象,就算是BundleFile也是一样的

我们使用BundleFile来构建相应对象,但方法结束后,此对象的周期就结束了,关键在于bundleFile的fileList以及后面的方法LoadAssetsFromMemory,顾名思义即从内存中读取AssetsFile对象(对应SerializedFile类),这里的内存指的是对象bundleFile,你可以这样进行类比bundleFile相当于一个压缩包zip,里面的具体文件都是assetsFile,fileList包含所有的索引,所以bundleFile最终也将数据存储于assetsFileList内。ReadAssets用于解析AssetsFile对象,将内部的object一一构建相应的对象

为了读取的方便,一个AssetsFile往往包含复数个具体的文件对象,比如这里

这是一个Live2D的AssetsFile,它包含Texture2D(贴图)、Shader(着色器)、Animator(动画)等多种数据对象。ProcessAssets用于处理object之间的关联,构建树关系

可以看到,此部分主要处理GameObject直接的树状关系和与自己的Component构建联系,其结果的表现之一就是SceneHierarchy的内容

这里是一个Live2D所拥有的结构,Drawables就是平常画图中图层的树状结构。

数据导出

目前此工具主要实现了导出如图片、音频、3D模型等媒体文件的功能,我们以最简单的图片为例进行分析,其它情况类似,而且作者也写了不少导出其它格式文件的工具,一一分析太麻烦了,只要把握思想就足够了。

先把点击事件定位到,然后再一层层的向目的进发

由于软件功能较多,所以封装了许多层,先是导出的过滤器,然后是导出类型,总共有3种,Raw表示原封不动的导出,相当于文件的复制,但是针对的是Object的内容,属于原来文件的一部分,Dump相当于导出文件摘要,在预览(preview)旁边的那些数据,并非说文件只有这些数据,而是目前作者只做了这些数据的读取,其它部分的解析都没有做,比如MonoBehaviour,AnimationClip之类的,如果真的要导出的话,最好是Raw+Dump导出,这样数据比较全,Convert表示可转化数据,也是我们研究的重点,比如图片(Texture2D)就是从这里导出的

最开始item.Asset获取我们之前解析出的Texture2D对象,然后读取全局的设置,这个软件中可以找到

在这里我们可以选择导出图片的格式,你可能有些疑惑,为什么还能选择格式,我们详细解析Texture2D的时候会再提到,后面的代码就比较容易理解了,try属于检测语句,通过Texture2D内部的方法ConvertToImage实现从内存到文件流的转换,最后通过WriteToStream将文件流数据写入具体位置。

Texture2D

为了更加深入了解数据的流动过程,我们拿Texture2D来跟踪一下。

我们研究一个简单的BundleFile,里面只有一个背景图片

在文件流对象FileReader创建之时就确定了文件的具体类型

我们发现Bundle内部有两个文件,一个是AssetsFile包含我们所需的数据,另一个是ResourceFile作者加了TODO表示以后再来解析,实际上它对我们意义不大,不要也罢,到目前我们只有一个AssetsFile

从这个AssetsFile我们得到3个object,其中一个是贴图(Texture2D),另一个是用来承载图片的Sprite,属于GameObject,搞开发应该很清楚,通常情况下图片不是直接显示,而是作为Component依附于一个Object,而最后一个是对自身的引用,不在考虑的范围内

稍微研究一下即可发现,打包后的资源实际是OpenGL的Texture2D格式,意味着unity在打包图片资源的时候实际上已经进行过格式解析了,除去保留相关信息的文件头外,数据最终在image_data内,存储方式属于位图,与png之类的核心区别其实是是否压缩过,虽然与我们之前的理论有些相悖,但这也是另外一种图片显示表达,玩过OpenGL的应该知道图片数据解析以后也是配置信息加逐像素数据(是位图但不是bmp),这也解释了为什么图片可以保持为多种格式,因为OpenGL的Texture2D本质不是文件格式而是图片在内存中的格式,最后的ProcessAssets基本没有处理。接着再来看看导出过程吧

作者将Sprite默认作为图片导出,实际导出了Texture2D,这可能是作者的见解,Sprite的内容本身是很丰富的

有众多的参数,实际开发中其相当于一个类,这里相当于将类进行重写,理论上导出dump才是合理的

我们利用工具可以轻易地看到两者之间的对应关系,具体的代码和运行的结果都表明了确实如此

我们闲着无聊再看看图片的导出过程吧

首先将位图数据buff转化为可以用于图片解析的image对象

Image是一个外部库的类,图片压缩综究得靠第三方库,但我们这里得到的对象是image是我们封装过的子类

不过封装的内容好像也不多,就加了一个内存选择,保存的最后函数还是靠第三方库SixLabors.ImageSharp,至于这个库嘛,不是我们解说的范畴。

解包实战

理论和解包的核心内容已经说了很多了,投入实践才是主要的内容,与此同时还能遇到各式各样的问题,让我们来一一解决吧。

实例一

先来一个最简单的情形,就一张立绘

但与一般图片不同,除了Texture2D和Sprite以外,还多了一个Mesh对象,而且Texture2D还是碎裂的图片,一个简单的方法就是手动使用ps来复原,但是既然程序可以复原,自然应该有机械的流程,其关键就是Mesh对象,已经有人开发了相关GUI程序依据Mesh来复原,但我们还是稍微解析一下。Mesh是网格对象,在OpenGL中进行模型载入的时候用的很多,主要保存顶点数据、纹理坐标、法线等,它一般情况下与obj是等价的,所以作者在这里将其导出为obj文件,其有一个显著特点,数据完全开放

而且就算是数值型数据,也以字符的形式进行存储,直接进行解析是完全可以的,平常开发中,我们通过assimp库将obj读取为Mesh对象。值得说明的是,原始存储的文件数Mesh对象的序列化,存储的数据更加紧凑,读取也会有更快的速度,因为加载的时候综究要变为Mesh对象,这似乎和之前的图片类似,主要目的都是便于读取,减少中间过程。
最简单的办法是使用blender,首先导入网格数据obj文件

还需要注意的是其顶点没有使用标准化数据,所以需要修改相机的参数如上,接着导入贴图文件

最后再简单的写一个shader以完成渲染

最后再通过Imge的save即可保存渲染结果

但是这样不仅繁琐,而且渲染结果跟shader(着色器)有很大的关系,实际上我们需要做的只是依据obj的数据进行图片拼接,这样还能保持图片本身的色调,其实现过程并不难,我们拿易用的Python来实现一下

1
2
3
4
5
6
7
8
9
10
11
12
13
14
15
16
17
18
19
20
21
22
23
24
25
26
27
28
29
30
31
32
33
34
35
36
37
38
39
40
41
42
43
44
45
46
47
48
49
50
51
52
53
54
55
56
57
58
59
60
61
62
63
64
65
66
67
68
69
70
71
72
73
74
75
76
77
78
# 基本库
import re
from functools import reduce
from re import match, split
# 图片处理库
from PIL import Image

# 基本参数
texPath = "biaoqiang.png"
meshPath = "biaoqiang-mesh.obj"
outPath = "girl.png"
# 文件读取
imgRaw = Image.open(texPath)
with open(meshPath, 'r', encoding='utf-8') as file:
meshRaw = file.readlines()

size = imgRaw.size
# 工具函数
# 贴图坐标为标准化坐标,顶点为屏幕坐标
# 需要函数依据图片尺寸将贴图坐标与屏幕坐标进行转化
def cutPic(info):
a = [round(float(info[1]) * size[0]), round((1 - float(info[2])) * size[1])]
return a

# Mesh数据解析
# 顶点数据
vecPos = filter(lambda x: match(r'^v\s-*\d+\s-*\d+\s-*\d+\n$', x), meshRaw)
vecPos = map(lambda x: split(r'\D+', x), vecPos)
vecPos = map(lambda x: [int(x[1]), int(x[2])], vecPos)
vecPos = list(vecPos)
# 贴图数据
texPos = filter(lambda x: match(r'^vt\s0\.\d+\s0\.\d+\n$', x), meshRaw)
texPos = map(lambda x: split(r'[^0-9.]+', x), texPos)
texPos = map(cutPic, texPos)
texPos = list(texPos)
# 渲染面数据
renderPara = filter(lambda x: match(r'^f\s\d+/\d+/\d+\s\d+/\d+/\d+\s\d+/\d+/\d+\n$', x), meshRaw)
renderPara = map(lambda x: split(r'\D+', x), renderPara)
renderPara = map(lambda x: [int(x[1]), int(x[4]), int(x[7])], renderPara)
renderPara = list(renderPara)

# 计算新画布尺寸
xPos, yPos = zip(*vecPos)
picWidth = max(xPos)
picHeight = max(yPos)
# 新建一张画布
picNew = Image.new("RGBA", (picWidth, picHeight), (255, 255, 255, 0))

# Image数据解析
# 计算切割坐标
picPos = list(map(lambda x: [(x[0]), (picHeight - x[1])], vecPos))
# 切割辅助函数
def division(val):
renderPos = [picPos[val[0] - 1], picPos[val[1] - 1], picPos[val[2] - 1]]
texCut = [texPos[val[0] - 1], texPos[val[1] - 1], texPos[val[2] - 1]]
renderArea = [min(renderPos[0][0], renderPos[1][0], renderPos[2][0]),
min(renderPos[0][1], renderPos[1][1], renderPos[2][1])]
cutX = round(min(texCut[0][0], texCut[1][0], texCut[2][0]))
cutY = round(min((texCut[0][1], texCut[1][1], texCut[2][1])))
endX = round(
(max(texCut[0][0], texCut[1][0], texCut[2][0])))
endY = round(
(max(texCut[0][1], texCut[1][1], texCut[2][1])))
cutSize = (cutX, cutY, endX, endY)
cut = imgRaw.crop(cutSize)
return cut, renderArea
# 施行切割
cache = map(division, renderPara)

# 绘制函数
def draw(pic, pos):
pic.paste(pos[0], pos[1])
return pic
# 将贴图切片绘制到画布
outImg = reduce(draw, cache, picNew)

# 输出图片
outImg.save(outPath)

这虽然只是一个简单的脚本,但可以依据上面的三个参数包装成一个函数,然后各种批量处理也就很好实现,来看看运行的结果吧

把图片放大看一看

效果还是可以的,至于代码的分析就在注释里,所以就到此为止吧。

实例二

再来看一种情况

在这个实例中,此文件具有标准的文件头,但加载的时候出现了问题,异常是内存溢出。虽然不太明白,那我们就让程序运行到溢出的位置来看看情况吧

很容易的,我们发现了内存溢出的原因,读取头文件中的内存与文件实际的内存大小不匹配,没办法了只能再看看16进制文件进行猜测了

从地址0x50开始,出现了无压缩BundleAssets的特征,那么我们尝试改变读取的初始地址看一下是否可行

幸运的是,直接就解包成功了,这是一个spine的骨骼动画文件,作者并没支持此类导出,看来除了贴图啥也用不了。经过多次尝试,基本整个游戏的所有资源都能导出,比较麻烦的是每次初始地址都不一样。经过多次分析可以发现整个文件只有两个特征头数据,而且到0x21的内容都是相同的,所以我们可以把读取函数稍微改改即可

成功实现的复数文件的解包,批量处理自然不在话下。比较让人在意的是,开头那一段东西到底是什么,(过了许多天),经过笔者几天的努力,终于把整个体系给扒清楚了,开头的那一段就是冗余数据,在解包的脚本中有计算的方法,就是下面这一段

其只与文件名有关,而且不包含父目录,笔者比较累了,就不复写到C#里了,就直接把拿来调用了

得到的结果完全一致,我们最初的目的达到了。由于解包十分的繁琐,接下来我将把整个思路理一遍,但并不一定泛用,只是针对这个特例的,让我们开始吧。

文件总览

先看一下资源文件

经过简易地浏览,可以得知,这个游戏总共有三种资源,.unity3d结尾的是AssetsBundle文件,是我们最终的目标,bootstrap.xml一种特殊加密的xml文件,最后一种就是lxdata文件,其中“config.conf”,“script.script”,“starter/xbask.core”虽然后缀不同,但在十六进制编辑器中可以看到,文件头都是一样的,通过百度谷歌等搜索引擎,找不到这种资源的任何信息,所以它是作者自己的加密方式,所以接下来的重心落在代码的分析上了。
然后再看一下动态库

注意里面只有以so结尾的才是原来的动态库,以i64结尾的是IDA动态库分析产生的数据库打包文件,global-metadata.dat是从程序资源文件中拿过来的,如果是安卓的话,应该位于解包后文件的这个位置“assets/bin/Data/Managed/Metadata”。这个文件来源于il2cpp的运行机制,il2cpp将C#的中间码往机器码转义的时候,两者的函数调用机制不同,机器码通过寻址实现,而一般面向对象语言都是基于全局函数表,说太多很复杂,笔者也没有很深入理解底层。本身来说能编译为机器码的大多都是C系的语言,C#和大多语言都是一样,依靠的是中间码和运行环境,静态分析的时候IDA不会以C#来理解机器码,而是以C系语言来分析,所以这个对照文件是必需的。
当然也不需要知道多,我们直接使用已有的工具Il2cppDumper。它的依靠.dat文件和so文件,来生成对照表,对于大部分情况基本无法生成运行逻辑,它会生成这些文件

这么多对这个软件开发者可能有用,但我实际只用了两个,字符对照表“stringliteral.json”和函数对照表“dump.cs”,至于作者那些辅助脚本,没有详细的文档,实在不想浪费时间去研究了,而且目前的东西已经够了,不过“dump.cs”的逻辑结构不够清晰,只是便于进行文本搜索,所以还会再用到DummyDll里的dll文件。当然两个文件本质是一样的,只不过后者可以放到C#反编译工具中来生成逻辑结构。

从il2cpp到tolua

我们先找到unity的入口函数

这是Unity最原生的资源打包,基本没办法加密,注意到两个Mono脚本,随便一猜就知道Main肯定是入口类。在“dump.cs”里面定位Main类,从而找到在动态库文件中的地址

在Unity里面,Start就相当于初始化,所以这里是我们分析的起点了,接着在IDE里定位地址进行伪代码分析

最右边是IDA生成的伪反编译代码,我们注意到有许多sub_×××形式的函数,这就是我们之前所说的由C#通过il2cpp转义来的函数,它们有一个特点就是一段加载过程,注意到右边的伪代码窗口,直到il2cpp_runtime_class_init_0之前的代码都是可以忽略的,它的逻辑来源于il2cpp,删去对理解的影响不大,以后会渐渐察觉到这点,然后就是下面的sub_1C22CBC()到底是什么函数,实际上sub后面的十六进制串就是函数的地址,我们可以通过“dump.cs”对照表找到这个函数

在分析过程中还可能遇到字符串的情况

像这样就可以直接定位到字符串了,在so文件中只能定位到全局变量。在这个阶段只要有耐心一步步下去即可,我们可以得到大致的运行流程图

在整个C#部分,XbaskEngine是最重要部分,但核心的实现并不在这层,这里的XbaskEngine实际是Xbask引擎在C#的接口

除了xbask,其它的命名空间基本都是第三方的,比如spine和live2d是做2D动画的,luainterface是lua与C#交互用的,而xbask内部的函数最终也指向那几个extern函数,也就是外部函数,不在这个动态库中。通过这个动态库的引用表可以找到,其链接的库是libtolua.so,tolua是C++与lua交互用的,原生的lua是用纯C写的,所以原生lua和C交互比较方便,tolua进以后拓展到了C++,你可能会觉得C和C++不是一体的吗?其实tolua更重要的作用是将lua的表与C++中的类对应起来,这个在原生C内是没有实现的,单纯在lua虚拟机上进行数值操作,C++确实也能完成。
如果我们拿这个游戏的tolua和其它游戏对比,会发现它大了好多倍,也就是说里面实际有许多作者加进去的函数,因为这个库是由C系语言编译来的,所以我们可以用函数名定位到core_engine_init函数

通过十分漫长的一段分析时间,我看可以得到

client_x是命名空间ClientX的代理层,实际上前者处于C层,后者处于C++层,真正的实现都在ClientX里实现,为什么要这么麻烦呢?其实C#与C++是比较难交互的,两种的类对象的底层实现并不相同,但C面向函数的特性可以从函数实现交接,而C++使用面向对象的特性就很好进行数据管理了,而且还能嵌入C代码,所以一劳永逸是划算的。在ClientX的InitConfig和SetBootstrapConfig内主要完成成员变量的赋值,在Init完成初始化的任务,但其是委托给AppInstall完成的,在AppInstall的Init里基本才是整个程序的核心,包括bootstrap解析,从云端下载数据,解析脚本等。至于为什么再来一个AppInstall,一种解释是分工越细越好,另一种解释应该是移植。通过对游戏历史的考证,其原来使用的引擎是cocos2dlua,在不知什么时候改成了Unity,这可能吗?确实有可能,因为游戏的脚本全是用lua写的,而AppInstall实际就是cocos2dlua那里移植过来的残留,目的很简单就是为了实现游戏的热更新。由于剔除了cocos2d的引擎内核,ClientX实际相当于模拟cocos2d调用AppInstall的过程,当然这样并不够还有游戏内核接口的绑定,好在这个游戏公司在lua层加了一个xbask引擎,所以移植的时候只要将xbask的接口通过tolua#重新绑定到Unity内核函数即可,当然这还是得归功于lua函数的动态绑定机制。

通过流程图可以知道,在fclose后即数据已经载入内存,会更具寄存器W28的值判断是否直接进入pugixml,W28的值是我们传入的第二个参数pc_encrypt_config,从具体文件和静态分析都表明它是true,所以data_decode_to_binary就是解密的核心函数,至于前面那个,是用于获取需要多少内存的,为原内存的3/4,至于pugixml则是解析xml的C库

此函数总共有4个参数,分别是解密后数据的内存和长度,原数据的内存和长度,前面一些校验的代码可以不用管,我们直接仿写核心代码

因为IDE的类似伪代码,肯定不能直接用,但随便改改基本就可以了,其中的byte_3810F0是一个常byte数组,可以在so的常量表里找到,真正赋值解密就一句话,嵌入在if中,在if有执行语句并不奇怪,因为这是逗号表达式,只要最后一个是布尔值就可以了,不对,在C里面只有有值就行了,运行一波可以得到

其中gcc(c编译器)不是shell自带的需要安装,从输出1和2的分布就知道,为什么解密后文件内存是原来的3/4了,比较可惜的是,我们得到的只是一个配置表,实际上这是用来文件安装的,对我们没什么用,不过我们已经迈出了解密的第一步了。
继续分析AppInstall,依据bootstrap.xml下载文件,安装游戏完成以后,进入script脚本的解析

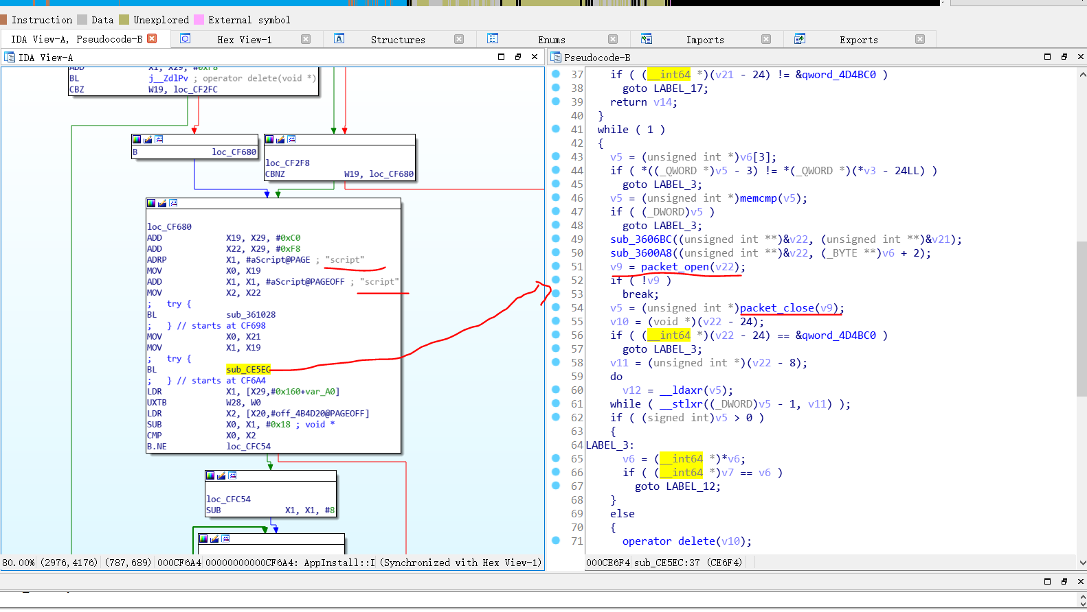
这个脚本对应的是游戏目录下的是script.script,它属于lxdata数据文件,其数据的加载在packet_open里面完成,虽然这里是针对一个特例的运行,但考虑到人的惰性,我们有理由相信packet_open应该可以解析所有的lxdata数据,接着看这个函数

读取完文件以后,有进行文件头lxdata的比较,文件头总共12个字节,第7位是零,第8位是3,所以解析lxdata的函数实锤了

接着就是一个循环,先读取两个字节,通过某种运算后,得到接下来需要读取的字节数,以此类推得到多块数据,也就是说lxdata也是一种将许多文件打包的数据类型。但我们没有进行下去了,因为我们遇到了一个难点

在后续的分析中,我们发现了最开始分配的那2136字节并作为返回值的内存块的意义。它其实应该是一个结构体编译来的,用来保持解析packet后的数据的引用,解析后的数据应该存在一个可能叫table的结构体中,而packet则是在此基础上再封装一些包的其它信息,那么lxdata是什么呢?其实它大概是table结构体的序列化数据,注意这都是猜测,因为编译后本身就会丢失很多源码的信息,比如C里面的结构体直接翻译为内存块,而寻址基本是编译时期,编译器就把完成了。那么难点在哪呢?我们仿照着伪代码进行读取解密代码的编写,运行后只能得到这些

虽然数据确实一块块的提取出来了,但并不是我们想要的,想要通过伪代码推出packet和table结构体的结构有些困难,而数据又是动态处于内存中的,相应通过文件保持下来实在太困难了。但是方法总比困难多,接下来请欣赏一种另辟蹊径的方法。

利用动态库

既然我们没办法仿写代码,那我们直接利用库里面的代码不就行了吗!调用没有头文件的库,确实异想天开,但原理上是有可能的。

通过对库文件的分析,我们需要三个函数,packet_open打开lxdata包,并返回packet结构体,packet_open_file打开packet中的某快文件并返回长度,packet_read_file读取packet中被open的文件。你问我为什么会知道这些?一个是通过函数名,最开始看到packet_read_file就感觉是我们需要的函数,但仔细分析参数和伪代码可以发现

在此函数的三个参数中,第一个是packet结构体,第二个是数据将要写入的内存,第三个是字节数,但我们之前的分析表明数据是分块存储的,也就是packet内有多块数据,并没有指向某个数据就取数据,显然是不可能的,于是我们试着寻找调用这个函数的代码

结果真的找到了,还告诉了你该怎么用,packet_open_file有两个参数,第一个是packet结构体,第二个是需要取出文件的名称,然后返回文件当然大小,接着以这个大小分配一块内存调用packet_read_file即可读出数据。但我们还有一个问题,packet内文件的名称都是什么?这个算是无意间发现的,笔者没有思路的时候,随便看了看其它函数,发现了packet_dump的特别之处

这是一个日志输出的函数,传入packet结构体可以把包的信息都打印出来,好家伙,正愁找不到文件名,它就直接打算给我,这算是一个小小的漏洞吧。好了,函数理解的差不多了,接下来该开始实践代码,由于库文件是arm架构的,而电脑是x86架构,所以我们只能在手机上编译运行,使用我们的神器Termux

这里有几个关键点,首先对于有参数函数一定要声明到头文件,虽然编译以后参数并不重要,汇编本身会表明参数,重要的只是函数名,但是编译器会依据进行代码优化,比如内存对其,会使得两种数据结构并不一定兼容,所以即使编译器不关注头文件,但还是得写出来。其次,我们还调用了库里面的函数filelog_create,这相当于初始化日志文件,不先执行这句函数,packet_dump不能正常输出日志文件。最后是链接到游戏的libtolua,并把当前目录添加到加载目录中,库文件可以直接从文件中拿出来。最后生成的数据在log_log里面,我们依据之前在伪代码中看到的内容即可提取所需的文件名

我们随便选一个,加载看看

我们成功了,这确实十分的神奇,接下来我们的目的是进行批量处理,我们先按照上面的方法,把config、xbask和script的日志打印出来,然后过滤为只包含文件名的list,使用命令行的grep加重定向也可以,但输出的文件包含“file name:”这段没用的信息,复杂的命令出来我不会,放到C里面解析又麻烦,所以干脆写了一个简易的python脚本来实现转化

接下来我们依据这个配置文件来写批量处理代码

这些是核心代码,里面用来两个系统命令mkdir和chdir,作用是创建目录和更换目录

我们完美的得到了所需要的全部文件,你可能注意到了程序运行过程中出现了错误,但其实是执行完我们所需代码之后的事,并不影响效果

问题出现在文件末进行getc的时候,这实际是我们所给的列表文件的问题,不是很严重就懒得管了,一番努力之后,我们把三个lxdata全部解包完成,config包含一系列json的配置文件,script是整个游戏的核心lua代码,xbask是处于lua的中间层,目的是隔离lua和内核方便代码迁移,然后接下来就简单了。
先考察script里的init之类的初始化代码

我们有理由猜想gamecore的ResourceLoader就是用于加载资源的,我们定位到xbask的这个结构(称为类其实也行)

这是luajit的字节码文件,这种破解体系成熟难不倒我们,我们直接运用相关反编译工具

之所以比较混乱,是因为许多外部的全局函数,我们的反编译工具无法识别,但我们懒得添加,而且虽说乱,但看懂也是没有问题的。我们找到资源包加载的函数

在资源加载中调用了get_asset_bundle_crc_offset函数,顾名思义获得资源文件的冗余偏移,而且其结果将作为资源文件加载的参数。经过考察,这个函数是ResourceLoader的成员变量,其设置函数在script的init里可以找到

而其所调用的函数,就是我们最开始所说的那个,到此我们终于揭开了数据文件开头的东西是什么了。

小结

说来也奇怪,明明使用我们最开始的方法就可以跳过这段冗余数据,完成资源的解包,但我们相信或许它包含着某些信息,想去一探究竟,但结果最后告诉我们它确实就是一段冗余数据。数据怎么生成的呢?这发生在资源打包的时候,我们很难甚至无法从结果进行推测,而且解析也是单纯的跳过,将其视为无用数据是唯一的解了。
解包中还可能遇到特殊的音频文件,这是有传统的解包路线的,acb→hca→wav,虽说繁琐了点,但大概没什么人去研究,就只能这样了。这解包实战中,我们只有一个核心例子,解包是十分耗费精力的,而且方法都不泛用,有时可能还要碰碰运气。所以我们只举一个例子来说明,有什么思考方向,又该如何思考等思想性的东西,汇编分析综究还是得靠经验的积累,做多了,自然就熟了。好了,解包就先告一段落了。